How to Use Windows 11 Quick Assist for Help
Discover how to use Windows 11 Quick Assist for seamless remote support. Learn step-by-step setup, troubleshooting, and tips to help friends or family with tech issues instantly.
The error " USB Device Not Recognized " is one of the common errors, often appearing when you connect a USB drive on Windows XP, Windows 7, 8 and even Windows 10. In the article below, WebTech360 will introduce and guide you through some solutions to quickly fix this " USB Device Not Recognized " error.

USB device not recognized error message on Windows 7 and Windows 10
Table of Contents
When a user connects a USB to his system and the error USB Device Not Recognized appears, it means that the contents of the USB are not recognized. This does not mean that the USB is damaged and cannot be used further. The cause of such an error may be due to some settings or permissions granted to the hardware or software in the system and can be easily fixed.
Different reasons that cause USB Device Not Recognized error include:
In many cases, the simplest way to fix errors on Windows 10 is to restart your Windows computer. Note that before restarting your Windows computer, save all documents you are working on and close all open application programs.
After the boot process is complete, connect the USB drive to your computer.
This solution may sound silly but in some cases it can help you fix the USB device is not recognized error.
To disconnect the computer power, the first thing to do is to turn off your computer, then unplug the power outlet. Wait about 10 to 15 minutes, then plug the power back in, turn on your computer and reconnect the USB drive to see if the error is fixed.
This is only a temporary solution. If you get the "USB device not recognized" error while connecting your USB drive, you can connect your USB drive to a different port to see if the error is resolved.
To disable Fast Startup on Windows 8, 8.1 and 10, follow the steps here .
Open Device Manager by right-clicking the Start button and then clicking Device Manager .
Expand Universal Serial Bus and check for any unknown USB devices. If you see an unknown USB device, right-click it, click Update Driver Software , and then click Search automatically for updated driver software to have Windows 10 automatically download and install the latest driver version.

You can also refer to the article:
Open Device Manager by right-clicking the Start button and selecting Device Manager. Then expand Universal Serial Bus to see if there are one or more Generic USB Hubs.
Right-click on the first Generic USB Hub line (if there are multiple Generic USB Hubs), then click Update Driver Software => Browse my computer for driver software => Let me pick from a list of device drivers on my computer , select Generic USB Hub and then click Next .




Wait until the message “Windows has successfully updated your driver software” appears on the screen.

Note:
Before reinstalling the USB driver, you should create a system restore point or image backup to prevent errors during the driver installation process on your Windows 10 computer.
- Open Device Manager. To do this, follow the steps below:
Press the Windows + R key combination to open the Run command window.
On the Run command window, type devmgmt.msc and press Enter.
- Next, in the Device Manager window, expand the Disk Drives section .
Right-click External USB 3.0 Disk , then select Uninstall .

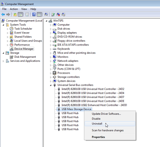
- Next expand the Universal Serial Bus Controllers section .
Right-click USB Mass Storage Device and select Uninstall . You can also uninstall any Unknown USB Device from this list.

- From the Action Menu, select Scan for hardware changes .

- After the scan is finished, open Windows Explorer and find your connected USB drive.
If the Not Recognized error still occurs, then you open Device manager again and update the USB driver. To do this:
- Expand Disk Driver.
Right-click your USB 3.0 drive, then select Update Driver Software .

Wait for Windows to automatically find the latest driver version for your USB 3.0.
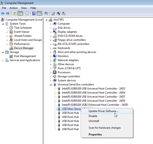
- Do the same to update the driver for USB Mass Storage Device .

Once done, check if your USB 3.0 is recognized.
If your USB 3.0 drive was previously recognized, then you can restore your computer to its previous working state to fix the error.
Restore Windows 8 or Windows 8.1 to a previous working state:
Access Windows 8 System Restore mode:
1. Move your mouse cursor to the lower right corner of the screen to open Settings.
2. Hold down the Shift key , then click the Power button.
3. Select Restart .
4. When your computer restarts, click on the Troubleshoot option.
5. On the Troubleshoot window, click Advanced options .

6. On the Advanced options window, click System Restore .

7. Select an account with Admin rights.

8. Enter your account password, then click Continue.

9. On the System Restore screen, click Next.
10. Select a previous restore point, then click Next .

11. Confirm your selection and click Finish.
12. Wait until your computer is restored to the restore point you selected.
13. Once the system restore process is complete, restart your computer and you're done.
Use genuine Microsoft tools and software:

Click Configure a device
These 2 tools will automatically find and fix USB connection errors for you.
Note:
If you are using one of the following Windows versions:
It is also very possible that you will encounter the USB device not recognized error as above. The main reason is that after you remove the USB using the Safely Remove USB feature (right-click on the USB icon in the system tray > Eject Mass Storage ), the USB port will be switched to Disable mode . To fix this, download and install the HotFix version below from Microsoft:
It is possible that your hardware is working fine, but the USB port is having some issues, so it is best to use other ports on your system. If you want, you can reset the USB port using the steps mentioned below.
Some USBs come with a small LED light that will blink when the drive is connected to the system and is in use. But if your USB doesn’t have an LED light, then you can follow the steps mentioned below.
Hopefully the above steps will help you fix the USB Device Not Recognize error on Windows. The above method can be applied to USB drives, external hard drives, USB mice... in short, almost all devices connected via USB ports.
Good luck!
See more articles below:
Discover how to use Windows 11 Quick Assist for seamless remote support. Learn step-by-step setup, troubleshooting, and tips to help friends or family with tech issues instantly.
Struggling with dual monitor lag on Windows 11? Discover proven troubleshooting fixes to eliminate stuttering, delays, and performance issues for seamless multi-monitor setups. Step-by-step guide inside.
Struggling with the frustrating Windows 11 "Startup Settings" blank error? Discover proven, step-by-step fixes to restore your boot options quickly and get your PC running smoothly again. No tech expertise needed!
Discover how to activate Windows 11 Enterprise using KMS effortlessly. This comprehensive guide covers everything from requirements to troubleshooting, ensuring seamless activation for your business needs.
Struggling with the dreaded KMODE EXCEPTION NOT HANDLED error on Windows 11? Discover proven, step-by-step fixes to resolve this blue screen nightmare quickly and get your PC running smoothly again. No tech expertise needed!
Struggling with Windows 11 "Motherboard" Driver Error? Discover proven troubleshooting steps to fix it fast and get your PC running smoothly again. Easy, step-by-step guide for beginners.
Struggling with ping spikes on Windows 11 over Wi-Fi? Discover proven fixes to stabilize your connection, reduce lag, and enjoy smooth gaming or streaming. Step-by-step solutions for instant results.
Accidentally deleted precious photos? Discover proven methods to recover deleted photos in Windows 11 effortlessly. Step-by-step guides, tools, and tips to restore your images safely.
Discover how to use Windows 11 Terminal instead of CMD for a modern, efficient command-line interface. Learn installation, setup, and tips to boost your productivity with tabs, themes, and more.
Discover safe, legitimate ways to activate Windows 11 Pro without a product key. Learn step-by-step methods using built-in tools and official Microsoft options to get your OS up and running smoothly. No risks, no hassle – just pure productivity.
Struggling with battery drain during hibernate in Windows 11? Discover expert fixes to preserve your laptop
Struggling with input lag in Windows 11 while playing Valorant or CS2? Discover proven, step-by-step fixes to restore smooth gameplay and boost your performance. Say goodbye to delays and hello to precision shots.
Struggling with the frustrating "Out of Memory" error in Microsoft Edge? Discover proven, step-by-step fixes to reclaim your browsing speed and stability. Updated with the latest tips for optimal performance.
Struggling with Google Drive not launching on Windows 11? Discover proven fixes to resolve the issue fast, from restarts to advanced troubleshooting. Get your cloud storage working seamlessly today!
Discover how to disable Game Bar Presence Writer on Windows to optimize gaming performance. Step-by-step guide to reduce lag, boost FPS, and enhance your setup for smoother gameplay. Essential tips for gamers in 2026.